What to do if a WingtraOne is damaged and/or needs replacement due to unresolvable issues.
Follow the decision tree below:
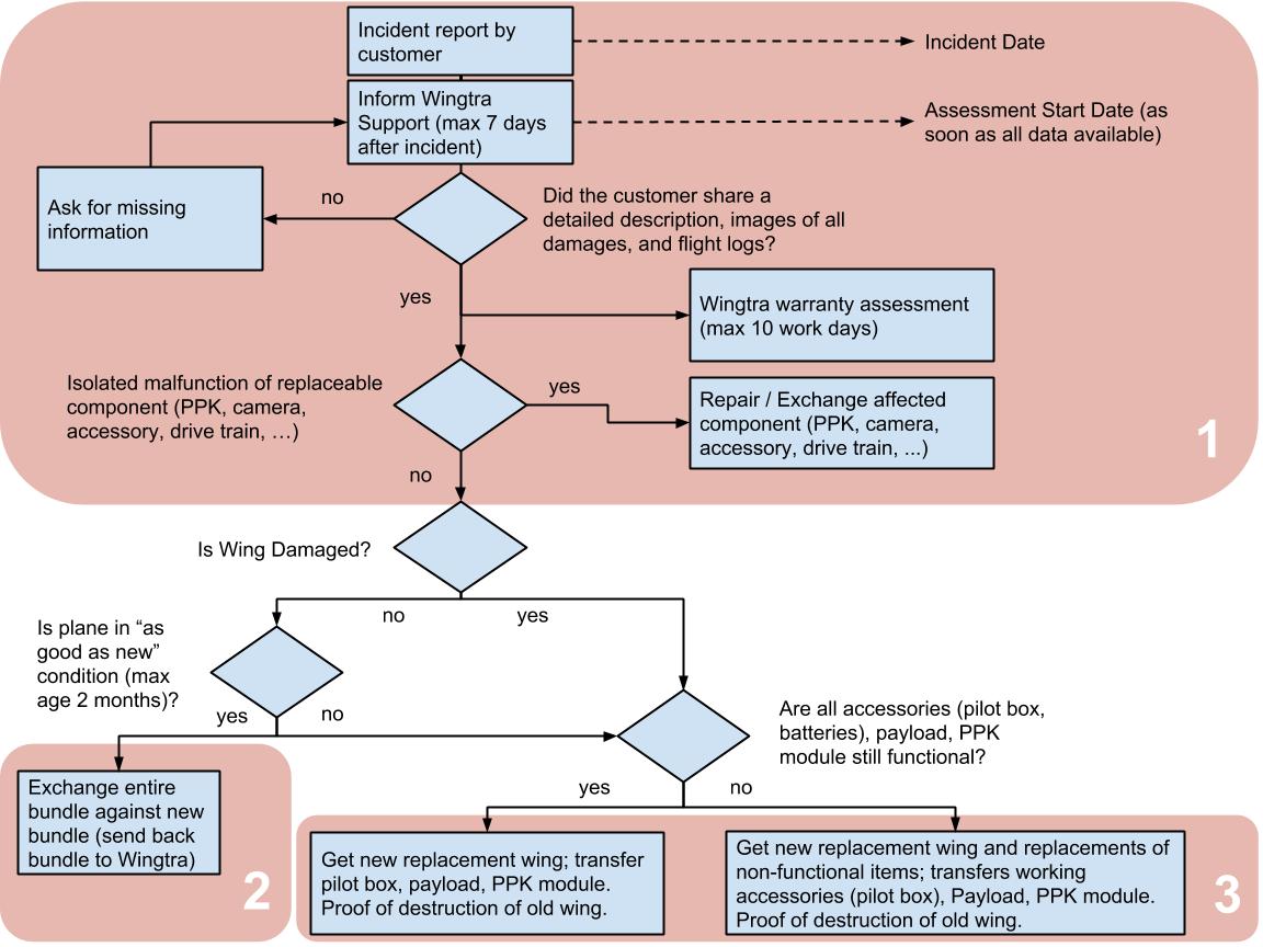
1: Assessment
Make sure you get as much of the following information as possible to assess the case and send it to Wingtra Support (email to support@wingtra.com or submit a request):
- Incident date and detailed description by the operator
- Images of all damaged parts
- Flight Logs
- Purchase date (purchase order / invoice)
Wingtra warranty assessment (max 10 work days)
Warranty assessment is always done remotely by Wingtra based on the incident description, flight logs, images, and additional information if requested by Wingtra.
Until finished warranty assessment, the cost associated with an incident is expected to be covered by the customer. If a reseller wants to offer faster service, he is encouraged to offer a loaner system.
Assess if it is an isolated malfunction that can be fixed remotely (by replacing a component)
If the case at hand is an isolated malfunction that can be fixed remotely by replacing only a component (PPK module, camera, accessory, drive train, airspeed sensor, etc.), you can get the needed replacement part from Wingtra Support and perform the required repair / replacement yourself.
The following typical repairs / replacements can be performed by your customers or you, the reseller:
- Changing between RGB cameras
- Changing from RGB to RedEdge camera
- Changing from RedEdge to RGB camera
- Service: QX1 Camera
- Install the PPK
- Remove the PPK module
- Replace PPK fixation mechanism
- Replace the power unit (drivetrain)
- Straighten the motor mounts
- Service: Propellers
- Replace the pitot tube
- Rebind Remote Control
- Replace tablet holder
- Upgrade telemetry and RC for the TAB Active 2 tablet
- Replace the side stands
- Reformat camera SD card
- Return shipment
- Access Flight Logs
The following typical repairs / replacements can be performed by you, the reseller:
2: Dead on arrival case—exchange entire bundle against new bundle
If a non-functioning plane arrives at the customer but is in “as good as new” condition (cases like the drone can not take-off due to missing GPS reception), Wingtra will replace the complete bundle free of charge.
For a complete bundle replacement, the WingtraOne has to be completely damage-free (no scratches) and a maximum age of two months.
3: Wing replacement
Assess if the accessories (pilot box, batteries), payload, PPK module are still functional
Please check all items of the WingtraOne bundle carefully. If any part is damaged (or if you are not sure if it is damaged), take detailed pictures and share them with Wingtra Support. If you are unsure about the payload or PPK module, please check them carefully by following the instructions below:
- Check the PPK module
- Check RX1 payload
- Check QX1 payload
- Check RedEdge payload (coming soon)
- Check your batteries
Wing replacement
Order a replacement wing and replacements for all non-functional items through Wingtra Support. Get the damaged WingtraOne package from the customer. Starting with a damaged WingtraOne, you need to account for a new wing (with telemetry), and the replacement parts for the additional non-functioning items. Follow the steps below:
- Move payloads to new wing
- Rebind remote control of old WingtraOne package to new wing
- Proof of destruction of old wing
- Quality control after a wing replacement
.jpg)